…with bears tailing!
v 1.1.2  ·  dancode software

Introduction

Goldilogs is a Windows desktop application for real-time viewing and searching of log files. It is designed for developers, system administrators, and support engineers who need to monitor one or many log files simultaneously — without the limitations of a text editor or the complexity of a full log-management platform.

Goldilogs main window overview
The Goldilogs main window showing the log panel, log view and search panel.

Key Capabilities

  • Real-time tail – the view automatically scrolls to show new lines as they are written to the file.
  • Virtual scrolling – handles arbitrarily large files by only loading the visible lines into memory.
  • Multiple logs & groups – manage any number of log files organised into collapsible, colour-coded groups.
  • Powerful search – plain-text or regex search with optional continuous tail filtering.
  • Highlighting schemes – colour-code lines by content, making errors and warnings immediately visible.
  • Windows Service integration – monitor and start/stop a Windows Service directly from the log panel.
  • Configuration sharing – optionally store settings in a shared database so the same set of logs is available to a whole team.

System Requirements

  • Windows 7 SP1 or later (64-bit recommended)
  • .NET Framework 4.7.2 or later
  • ~50 MB disk space

Installation & First Launch

Installing Goldilogs

Goldilogs is distributed as a Squirrel.Windows installer. To install:

  1. Run the installer (Setup.exe or the .nupkg-based release package).
  2. The application installs silently to your local AppData folder and creates a Start-menu shortcut automatically.
  3. Launch Goldilogs from the Start menu or the created desktop shortcut.

Auto-Updates

Goldilogs checks for updates automatically on startup and can also be checked manually via Help → Check for New Version…. When an update is available a dialog appears showing the new version; click Install update to download and apply it. The application restarts automatically after the update is applied.

Stable-edition users can opt-in to beta versions by enabling Include beta version when checking for updates in the General Settings.

First Launch

On first launch Goldilogs opens with an empty log panel. The application window starts maximised. Your configuration (log list, groups, settings) is saved automatically as XML and restored on the next launch.

Tip: Drag one or more log files directly onto the Goldilogs window to open them immediately — no file-dialog needed.

Opening Log Files

Using the Open Dialog

Go to File → Open… (Ctrl+O) or click the Open toolbar button. A standard Windows file-picker opens; you can select multiple files at once (hold Ctrl or Shift while clicking). All selected files are added to the log panel.

Drag & Drop

Drag one or more log files from Windows Explorer and drop them anywhere on the Goldilogs window. Each file is added to the log panel and the last dropped file becomes the active view.

Wildcard Patterns

When adding a log through the per-log settings dialog you can specify a wildcard pattern (e.g. C:\Logs\app-*.log). Goldilogs expands the pattern and adds all matching files as individual log entries.

Loading from a Database

If your team shares a database connection string (configured in Settings), you can right-click a group and choose Refresh from database to load the group's log list from the shared configuration store.

Main Window Layout

The Goldilogs window is divided into three resizable areas:

Annotated main window
Goldilogs with all three panels visible: Log Panel (left), Log View (centre), Search Panel (bottom).
Area Description
Log Panel (left) Hierarchical tree of log groups and log files. Click a log to make it active.
Log View (centre) Displays the content of the active log file with real-time updates and highlighting.
Search Panel (bottom) Hidden by default. Revealed with Ctrl+F or F3.

The vertical divider between the Log Panel and the Log View, and the horizontal divider above the Search Panel, are both draggable splitters — drag them to resize the areas to suit your workflow. The sizes are saved automatically.

Toolbar & Status Bar

Toolbar Buttons

ButtonDescription
Open Opens the file-picker dialog — same as File → Open…
Copy Copies the selected content — same as Edit → Copy.
Search panel Toggle button that shows or hides the Search Panel. Stays pressed while the panel is open.
Highlighting Opens the Highlighting Scheme Editor dialog directly.
Settings Opens the Settings dialog — same as Edit → Settings…

Status Bar (right side of toolbar)

The read-only information bar to the right of the toolbar shows three items for the currently active log:

FieldDescription
Name InfoFull file path of the active log.
Size InfoTotal size of the log file on disk.
Zoom InfoCurrent zoom level as a percentage.

Log Panel

The Log Panel on the left side of the window contains a tree of all your monitored log files, organised into groups. Click any log entry to make it the active log shown in the Log View.

Log panel with groups
Log Panel showing collapsible groups and individual log files.

Log File Entry

Each log file entry shows:

  • Thumbnail – a mini graphical preview of the log content (can be hidden in Settings → General → Show thumbnails).
  • Follow-tail toggle button – click to enable/disable automatic scrolling to new lines for this specific log. Also accessible via Ctrl+T for the active log.
  • Display name – customisable name (defaults to the file name). Double-click or right-click → Rename to change it.
  • Service state icon – green (running) or red (stopped) dot when the log is linked to a Windows Service.
  • New-data indicator – orange dot appears when new lines have arrived since you last viewed this log.
  • Active indicator – chevron on the right marks the currently displayed log.
Log panel with thumbnails
Log panel with thumbnails enabled — giving a quick visual overview of each file.

Log File Context Menu

Right-click any log file entry to access:

ItemDescription
Rename Set a custom display name for this log entry.
Add group Create a new group and move this log into it.
Highlighting scheme Assign a specific highlighting scheme to this log (overrides the default scheme from Settings).
Open containing folder Open the log file's directory in Windows Explorer.
Settings Open the per-log settings dialog (display name, service connection).
Toggle Service State (Only shown when linked to a Windows Service.) Start or stop the service.
Remove Remove this log from the list (does not delete the file on disk).

Log Group Context Menu

Right-click any group header to access:

ItemDescription
Rename group…Change the group's display name.
SortSort all logs within this group alphabetically by name.
Color → submenu Set the group's label colour. Choose from 11 presets (DimGray, CadetBlue, CornflowerBlue, MediumPurple, DarkSlateBlue, DarkBlue, OliveDrab, SeaGreen, Tomato, Crimson, DarkRed) or Customize… for a colour picker. Use Copy color / Paste color to duplicate colours between groups.
Refresh from folder Reload the group's log list from the original directory source.
Refresh from database Reload the group's log list from the shared database configuration.
Save to database… Export this group's configuration to the shared database.
Purge old logs… Remove log entries in this group older than N days.
Add group… Create a child group nested within this group.
Remove group Delete this group and all its log entries from the panel.

Log Panel Background Context Menu

Right-click on the empty background of the Log Panel:

ItemDescription
Add groupCreate a new top-level group.

Log View

The Log View occupies the centre of the window and displays the content of the currently active log file. It uses virtual scrolling, meaning only the visible lines are held in memory — you can open files of any size without performance degradation.

Navigation

ActionMethod
Scroll line by line Mouse wheel, or / arrow keys
Scroll by page Page Up / Page Down
Jump to start of file Home
Jump to end of file End
Scroll horizontally Horizontal scroll bar (appears when lines are wider than the view)

Line Highlighting

Lines are coloured according to the active Highlighting Scheme assigned to the log (or the default scheme from Settings). Lines that match search results are additionally marked with the Search marker colours configured in General Settings → Markings.

Async Scroll Mode

Press F12 to toggle asynchronous scroll mode, which decouples the scroll-bar position update from the rendering thread. This can improve responsiveness on low-powered machines when scrolling large files rapidly.

Follow Tail

Follow Tail mode makes Goldilogs behave like the Unix tail -f command: the Log View automatically scrolls to the bottom whenever new lines are appended to the file.

Enabling / Disabling

  • Press Ctrl+T to toggle Follow Tail for the active log.
  • Click the toggle button next to any log file in the Log Panel to enable/disable tail for that specific log independently of which log is active.
Tip: Enable Automatic follow tail in Settings → General so that Follow Tail is automatically activated whenever you open a new log file.

Monitoring Multiple Logs

Each log file has its own tail toggle. You can have tail enabled on all logs simultaneously — the Log View tracks the tail of whichever log is currently active, while the new-data indicator in the Log Panel shows which other logs have received new content.

Check Interval

Goldilogs polls log files for changes every 250 ms by default. This interval is configurable in the application's underlying settings.

Searching

The Search Panel sits at the bottom of the window and is hidden until you need it. Open it with Ctrl+F or F3.

Basic Search

  1. Open the Search Panel (Ctrl+F).
  2. Type your search term in the Search: text field.
  3. Click Search or press Enter.
  4. Results appear in the grid below, showing the Timestamp, Line number, and Text for each matching line.
Search-as-you-type: Goldilogs begins a new search each time you modify the search text. The previous search is cancelled first; the new one starts immediately.

Search Options

OptionDescription
Use Regex Treat the search text as a .NET regular expression (e.g. ERROR.*timeout). A red indicator appears if the pattern is syntactically invalid.
Ignore case Make the search case-insensitive.
Invert match Show lines that do not match the pattern (like grep -v).
Search tail After the initial search finishes, continue watching the file and add new matching lines to the results as they arrive. Ideal for monitoring live logs.
Scroll to bottom When Search tail is on, automatically scroll the result grid to the bottom as new matches are added.

Search Controls

ButtonDescription
Search Start (or restart) the search. Shortcut: Enter while the search field is focused.
Stop Cancel the current search.
Clear Remove all results from the grid.

Status Line

The status label to the right of the buttons shows real-time progress (e.g. "Found 150 matching lines (45%)…") and the final count when the search completes. If the regex pattern is invalid the label turns red and shows the parse error.

Saved Search Phrases

Three quick-access buttons to the left of the search field open flyout lists of saved searches:

IconDescription
🕐 Clock The 25 most recently used search phrases.
🌐 Globe Globally saved searches — available across all logs.
📄 Page Log-specific saved searches — saved for the current log only.

Click any saved phrase to paste it into the search field. Right-click on the results grid to save the current phrase to the global or log-specific list.

Results Grid

The results grid shows three columns:

ColumnDescription
Timestamp The wall-clock time when the matching line was received by Goldilogs.
Line The 1-based line number in the original log file.
Text The full content of the matching line, coloured by the active highlighting scheme.

The first two columns are frozen and always visible when scrolling horizontally. Right-click any row to copy selected results to the clipboard.

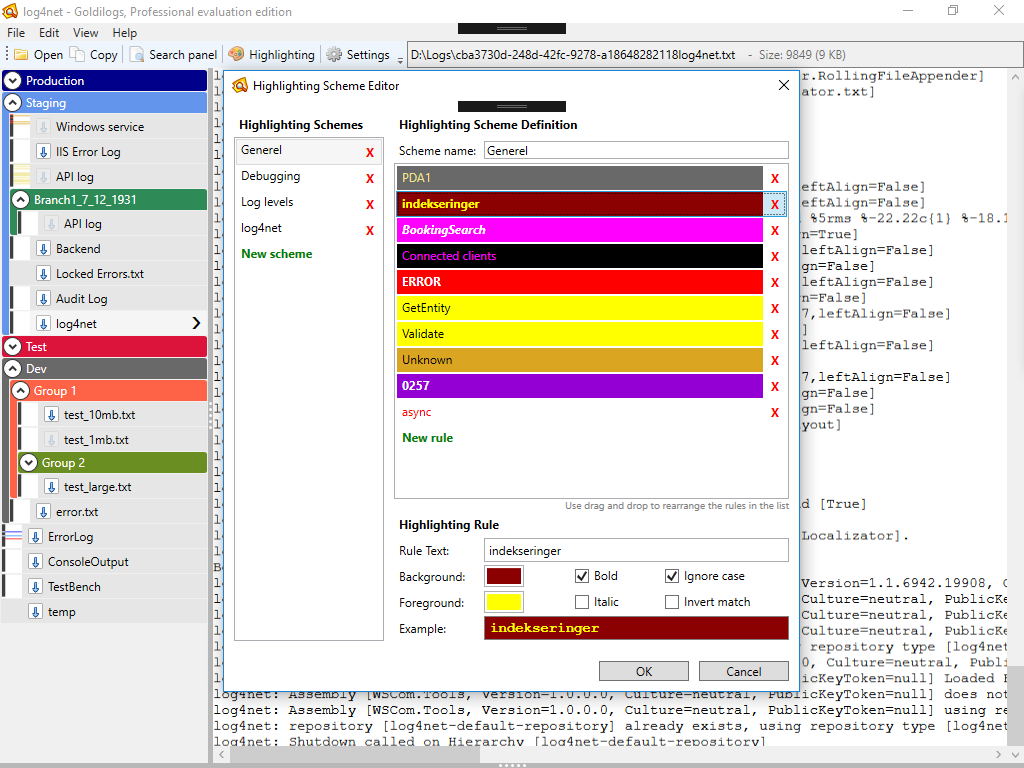
Highlighting Schemes

Highlighting schemes apply visual formatting — text colour, background colour, bold, italic — to log lines based on text patterns. Use them to make errors leap out in red, warnings appear in amber, and informational lines recede visually into gray.

Highlighting scheme editor
The Highlighting Scheme Editor with a scheme selected and a rule being edited.

Opening the Editor

Click the Highlighting toolbar button or navigate to Edit → Settings… → Highlighting Schemes tab.

Creating a Scheme

  1. In the Highlighting Schemes list on the left, click New scheme.
  2. Type a name in the Scheme name field on the right.
  3. Add rules (see below).
  4. Click OK to save, or Cancel to discard.

Adding Rules to a Scheme

  1. Select a scheme from the left-hand list.
  2. In the Highlighting Scheme Definition area, click New rule at the bottom of the rules list.
  3. Fill in the rule fields:
FieldDescription
Rule Text The pattern to match (plain text or regex if you enable regex in the search panel). Applied to the full text of each line.
Text color Click the colour swatch to open a colour picker and choose the foreground (text) colour.
Background Background colour for matching lines.
Bold Render matching lines in bold.
Italic Render matching lines in italic.
Ignore case Case-insensitive pattern matching.
Invert match Apply this formatting to lines that do not match the pattern.

The Example preview at the bottom of the rule editor shows exactly how matching lines will look in the Log View.

Rule Ordering & Priority

Rules are evaluated in order from top to bottom. When a line matches multiple rules, the last matching rule wins. Use drag and drop in the rules list to reorder rules.

Deleting Rules and Schemes

  • Click the red X button next to a rule to delete it.
  • Click the red X next to a scheme name to delete the entire scheme. If any logs reference the scheme you will be warned before deletion; those logs will have their scheme assignment cleared.

Assigning Schemes to Logs

There are three ways a highlighting scheme can apply to a log file:

  1. Per-log assignment: Right-click a log → Highlighting scheme → select a scheme. This overrides the defaults below.
  2. Default scheme: Set in Settings → General → Highlighting → Default scheme. Applied to any log that has no specific scheme.
  3. Append scheme: Set in Settings → General → Highlighting → Scheme to append. Applied after the assigned or default scheme, allowing shared cross-cutting rules (e.g. always highlight "Exception" in red regardless of the log type).

Groups & Organisation

Log files can be organised into groups — collapsible, colour-coded folders in the Log Panel. Groups can be nested to any depth.

Nested log groups
Log groups with colour labels, expanded and collapsed states.

Creating Groups

  • Right-click on the empty Log Panel background → Add group.
  • Right-click an existing group → Add group… to create a nested child group.
  • Right-click a log file → Add group to create a group that contains that log file.

The Add group dialog has three tabs — Empty group, From folder, and From database — corresponding to the three group types.

Folder-Type Groups

A folder-type group is populated automatically from a directory using a file-name filter. Its settings are:

SettingDescription
Group name Display name shown in the Log Panel.
Filter File-name mask (for example *.log or app-*.txt).
Folder Directory to scan. Use the button to browse.
Ignore/Remove logs not updated for N days Files whose last-write time is older than this are skipped when adding, and existing entries in the group are removed if they age past the limit. Leave empty to keep all files regardless of age.
Auto-refresh every N minutes When set to a positive value, the group is re-scanned silently in the background at the chosen interval — new files are added and outdated ones removed without any prompt. Set to 0 to disable auto-refresh (the info icon next to the field explains this). The background scan runs on a low-priority thread so it does not interfere with using the app.

The settings can be changed later by right-clicking the group and choosing Edit group…. A manual refresh is always available via right-click → Refresh from folder and shows a summary dialog with counts of added/removed logs.

Renaming & Colouring

  • Right-click a group → Rename group….
  • Right-click a group → Color to pick from 11 presets or a custom colour. Group colours appear as a label strip in the Log Panel, making it easy to identify groups at a glance.

Expand / Collapse All

Use View → Expand all groups or View → Collapse all groups to open or close every group at once.

Sorting

Right-click a group → Sort to sort its children alphabetically by display name.

Database Sharing

If your team uses a shared database:

  • Enter the connection string in Settings → General → Connection string.
  • Right-click a group → Save to database… to publish the group's log list.
  • Right-click a group → Refresh from database to pull the latest list.

This workflow allows the same set of monitored logs to be shared across a development team without everyone having to configure them manually.

Settings Dialog

Open the Settings dialog from Edit → Settings… or the toolbar Settings button. The dialog has three tabs.

General Tab

Font

SettingDescription
Font family Monospace font used in the Log View. Choose from installed fonts.
Font size Point size. Editable combo box — type any value or choose a preset.
Line spacing Extra vertical space between log lines. Useful on high-DPI displays.

Markings

The Markings section controls how two special categories of lines are coloured in the Log View:

MarkerDescription
Search marker Lines that appear in the Search Panel results are given this text colour + background in the Log View. Set independently configurable foreground and background colours; a live preview is shown.
User marker Lines manually marked by the user are shown with a coloured arrow indicator. Choose the arrow fill colour.

Highlighting

SettingDescription
Default scheme The highlighting scheme used for logs that have no explicit scheme assigned.
Scheme to append An additional scheme applied after the primary scheme — useful for shared rules that should apply to all logs regardless of their assigned scheme.

Other Options

OptionDefaultDescription
Show splashscreen Off Display a splash screen while Goldilogs loads.
Show thumbnails On Show the mini graphical thumbnail preview beside each log file in the Log Panel.
Automatic follow tail On Automatically enable Follow Tail whenever a log file is opened.
Connection string Database connection string for shared configuration. Leave empty to use local XML-only storage.
Include beta versions Off Include pre-release beta builds when checking for updates. (Licensed edition only.)

Highlighting Schemes Tab

This is the Highlighting Scheme Editor embedded in the Settings dialog. See the Highlighting Schemes chapter for full details.

About Tab

Displays the Goldilogs title and tagline, the current version number, the edition type, and attribution for third-party components (AvalonEdit, MvvmLight, Xceed Extended WPF Toolkit, and others).

Per-Log Settings

Each log file has its own settings dialog, accessible via right-click → Settings on the log entry in the Log Panel.

Available Settings

FieldDescription
Source file Read-only. Shows the full path (or wildcard pattern) of the log file this entry monitors.
Display name The name shown in the Log Panel. Defaults to the file name.

Windows Service Connection

Goldilogs can connect a log entry to a Windows Service, enabling you to see the service state in the Log Panel and start/stop it without leaving Goldilogs.

FieldDescription
Host name / IP The machine running the service. Use localhost for the local machine.
Service name Select the target service from the dropdown (populated by querying the host).

Once configured, a green or red dot appears next to the log entry. Right-click the entry → Toggle Service State to start or stop the service.

Software Updates

Automatic Update Check

Goldilogs silently checks for updates in the background on each startup. If a newer version is available a non-intrusive notification appears.

Manual Update Check

Go to Help → Check for New Version… at any time to trigger a manual check.

Installing an Update

When an update is found, a dialog shows:

  • The new version number.
  • A View release notes… button that opens the online release-notes page.
  • An Install update button — click to download and apply the update.

Goldilogs restarts automatically after a successful update.

Beta Versions

Licensed-edition users can opt in to beta releases by enabling Include beta version when checking for updates in Settings → General. Beta builds use a version suffix such as -beta02.

Keyboard Shortcuts

Shortcut Action
Ctrl+O Open log files
Ctrl+X Exit Goldilogs
Ctrl+C Copy selected content to clipboard
Ctrl+F Toggle Search Panel
F3 Toggle Search Panel
Ctrl+T Toggle Follow Tail for the active log
F12 Toggle async scroll mode
Enter Execute search (when search field is focused)
/ Scroll log view up / down one line
Page Up / Page Down Scroll log view up / down one page
Home Jump to the beginning of the log file
End Jump to the end of the log file

Context Menu Reference

Log Panel Background

ItemDescription
Add groupCreate a new top-level group.

Log Group

ItemDescription
Rename group…Rename this group.
SortSort children alphabetically.
ColorSet label colour (11 presets + custom).
Refresh from folderReload log list from folder source.
Refresh from databaseReload log list from shared database.
Save to database…Publish this group's configuration to shared database.
Purge old logs…Remove log entries older than N days.
Add group…Create a nested child group.
Remove groupDelete this group and its contents.

Log File Entry

ItemDescription
RenameSet a custom display name.
Add groupCreate a group containing this log.
Highlighting schemeAssign a specific highlighting scheme.
Open containing folderOpen file location in Windows Explorer.
SettingsOpen per-log settings dialog.
Toggle Service StateStart or stop the linked Windows Service.
RemoveRemove log from the list (does not delete file).

Search Results Grid

ItemDescription
CopyCopy selected result rows to clipboard.
Save to global searchesSave the current search phrase globally.
Save to log searchesSave the current phrase for this log only.

Tips & Tricks

Workflow Suggestions

  • Colour-code your groups. Assign distinctive colours to groups (e.g. red for production, green for development, blue for staging) so the environment is obvious at a glance.
  • Use the Append scheme for cross-cutting concerns. Create a single scheme called "Common" with rules for Exception, ERROR, WARN, etc. Set it as the Scheme to append. That way every log always highlights critical patterns regardless of its assigned primary scheme.
  • Save recurring searches. Add searches you run regularly to the global saved-searches list so they are one click away.
  • Use Invert match to filter noise. If a log has a lot of verbose debug lines you don't care about, search with Invert match enabled and a pattern that matches the noise. The results show everything except that noise.
  • Combine Search tail + Scroll to bottom when monitoring a live service. New matching events pop into view automatically.
  • Drag the splitter to give the Search Panel more vertical space when you're doing an intensive investigation.
  • Use regex for multi-pattern matching. The pattern ERROR|FATAL|CRITICAL matches all three severities in a single search.

Performance Tips

  • Turn off thumbnails (Settings → Show thumbnails) if you have many log files open and notice the Log Panel is slow to update.
  • Enable async scroll (F12) when rapidly scrolling through a very large file on a slower machine.
  • Disable Follow Tail on logs you are not actively monitoring to reduce background activity.

Highlighting Scheme Design Tips

  • Put the most commonly occurring rule last so it is processed last (lowest priority). Less frequent but important rules (e.g. FATAL) should be lower in the list so they are not overridden.
  • Use a very subtle background colour (near-white or near-black) for informational lines and a high-contrast colour for errors. The goal is to make the eye land on errors first.
  • The Example preview in the rule editor updates live — experiment freely until the formatting looks right before saving.

Goldilogs v 1.1.2-beta02  ·  dancode software  ·  dancode.dk/goldilogs